Esquema funcional de un servidor de correo y How-To

Parámetros de configuración WordPress y otros tips de ayuda
19 de noviembre de 2020
Herramientas de seguridad para bastionar nuestro servidor Linux/Unix
21 de noviembre de 2020
Parámetros de configuración WordPress y otros tips de ayuda
19 de noviembre de 2020
Herramientas de seguridad para bastionar nuestro servidor Linux/Unix
21 de noviembre de 2020

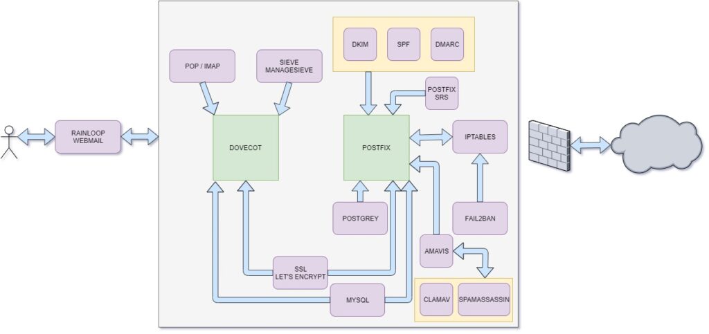
Sencillo esquema funcional del funcionamiento de un servidor de correo.



Por si el anterior os parecía un tanto complejo aquí tenemos otro diseño



Herramienta para conocer la reputación (score) de los correos electrónicos enviados por nuestro servidor

https://www.mail-tester.com

Instalación desde cero de un servidor de correo en Ubuntu 18.04 y Debian 9:

https://blog.tiraquelibras.com/?p=601

https://www.howtoforge.com/tutorial/perfect-server-ubuntu-18.04-with-apache-php-myqsl-pureftpd-bind-postfix-doveot-and-ispconfig

https://www.howtoforge.com/tutorial/perfect-server-ubuntu-20.04-with-apache-php-myqsl-pureftpd-bind-postfix-doveot-and-ispconfig


Servidores de correo Opensource:

Mailinabox: https://mailinabox.email

ISPconfig: https://www.ispconfig.org

VestaCP: https://vestacp.com

iRedmail: https://www.iredmail.org

mailCow: https://mailcow.email


Websites donde poder comprobar el estado/reputación de la IP de tu servidor de correo:

https://www.spamhaus.org

https://mxtoolbox.com

https://whatismyipaddress.com/blacklist-check

https://cleantalk.org/blacklists

http://www.blacklistalert.org

http://www.anti-abuse.org

http://www.rackaid.com/blog/email-blacklists

http://multirbl.valli.org

https://pepipost.com/tutorials/email-blacklist

Autor

Deja una respuesta

Tu dirección de correo electrónico no será publicada. Los campos obligatorios están marcados con *


Esquema funcional de un servidor de correo y How-To
Este sitio web utiliza cookies para mejorar su experiencia. Al utilizar este sitio web, usted acepta nuestra Política de privacidad.
Leer más